Hi! I am Jiaqi Zhang (Chinese name: 张家旗)
I am an undergraduate student from the School of Computer Science and Communication Engineering, Jiangsu University, majoring in Computer Science and Technology.
My research focuses on computer graphics, computer vision, and multimodal learning. I am especially interested in building robust image restoration and segmentation methods that can transfer to real-world industrial and medical scenarios.
📚 Research Interests
- Computer Graphics (Edge-preserving filtering and Image smoothing)
- Computer Vision, Image Processing (Industry and Medicine)
- Computational Photography (Camera image)
- Multimodal Foundation Models (Generative model, Alignment and Balance)
🔥 News
- 2026.03: Two works were submitted to ACM MM 2026.
- 2026.02: One work was submitted to ECCV 2026.
- 2025.12: One work was accepted by Multimedia Systems.
- 2025.10: One work was accepted by Knowledge-Based Systems.
📝 Publications
† Corresponding Author, * Equal Contribution

Attention-Aware Multi-Scale Segmentation for Industrial Defects with Low Contrast and High Intra-Class Variation
International Conference on Computational & Experimental Engineering and Sciences (ICCES)
Xiaocheng, Jiaqi Zhang, Jianguo Zhu, Xudong Ren, Kai Han, Zhe Liu†

Prototype Guided Dual-Branch Framework for Industrial Surface Defect Segmentation
International Conference on Computational & Experimental Engineering and Sciences (ICCES)
Jiaqi Zhang, Xinjie Li, Jianguo Zhu, Xudong Ren, Kai Han, Zhe Liu†

AMON-Flow: Adaptive Momentum and Noise Scaling for Plug-and-Play Image Restoration
Xiaoyu Gu, Jiaqi Zhang, Lanling Zeng, Yang Yang†

Learning Orthogonal Disentanglement for Modality-Agnostic Medical Image Segmentation
Journal of Biomedical and Health Informatics (JBHI) Under Review
Kai Han, Jiaqi Zhang, Chongwen Lyu, Mengting Li, Jun Chen, Laihua Yang, Yang Chen†, Zhe Liu†
Paper

Structure-preserving Image Decomposition via Plug-and-Play Diffusion Models
IEEE Transactions on Image Processing (TIP) Under Review
Yang Yang*†*, Pengyu Li*, Jiaqi Zhang, Lanling Zeng

Amphisbaena: Dual-Sided Neuron Intervention for Hallucination Mitigation in Vision-Language Models
ACM International Conference on Multimedia (ACM MM 2026) Under Review
Jiaqi Zhang(Second Author), Anonymous

Local Epistemic Uncertainty Guided Active Sampling for Plug-and-play Diffusive Image Restoration
ACM International Conference on Multimedia (ACM MM 2026) Under Review
Jiaqi Zhang(First Author), Anonymous
Paper | Supplementary Material

Rethinking Knowledge Distillation for Incomplete Multimodal
Emotion Recognition: A Dynamic Approach
ACM International Conference on Multimedia (ACM MM 2026) Under Review
Jiaqi Zhang(First Author), Anonymous
Paper

A Survey of Deep Learning-based Multimodal Fusion Techniques for Medical Classification
Neurocomputing Under Review
Zhe Liu, Lingling Yan, Jun Chen, Chongwen Lyu, Jiaqi Zhang, Qingli Li, Kai Han†, Lu Liu†, Zipeng Lu†
Adaptive Risk-aware Implicit Quantile Network: Towards Safe andEnergy-Efficient USV Navigation in Dynamic Environments
International Conference On Intelligent Computing (ICIC 2026) Under Review
Wenjing Wang, Jintao Liu, Songyan Wang, Wenlong Meng, Jiaqi Zhang

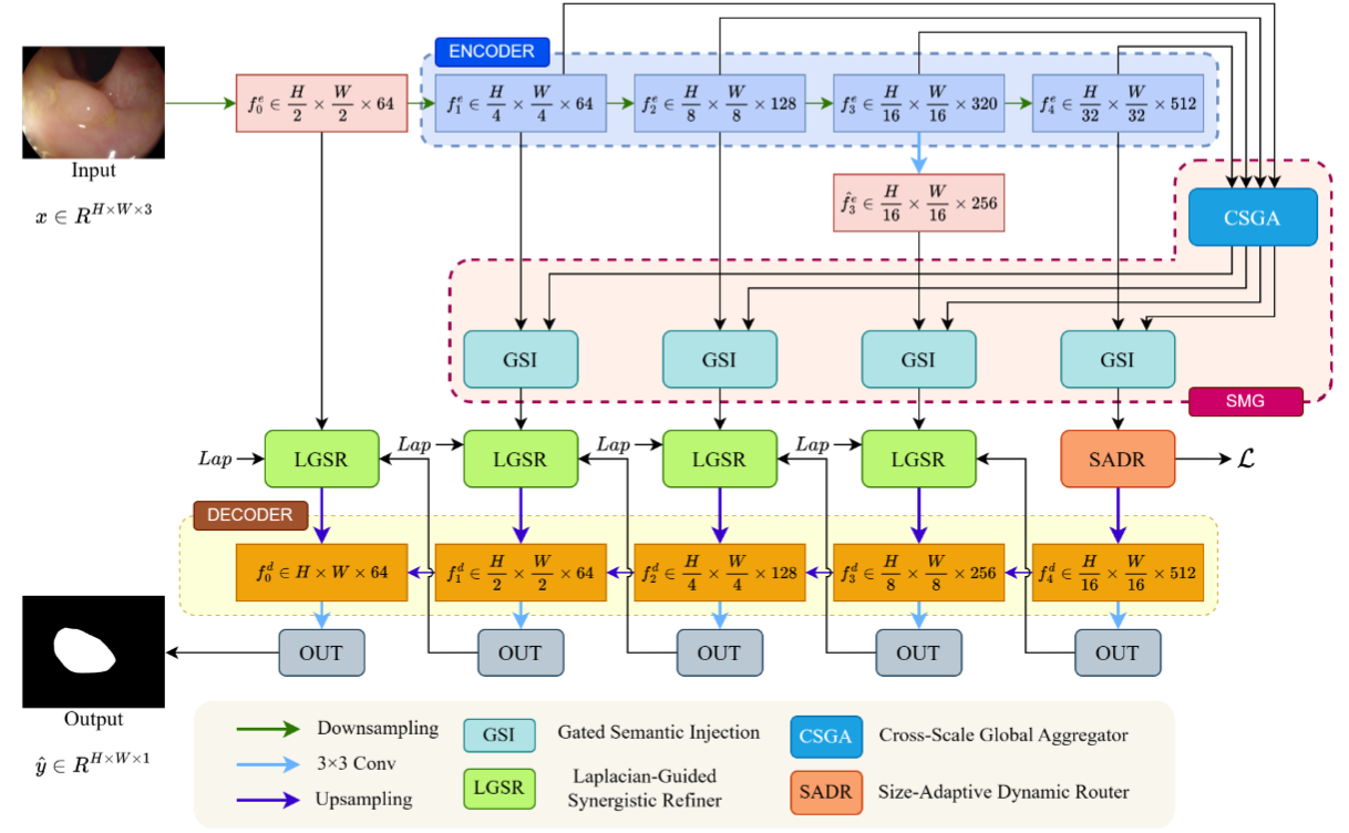
SCA-Net: A Scale- and Contrast-Aware Network for Subtle and Low-Contrast Polyp Segmentation
Journal of Imaging Informatics in Medicine (JIIM) Under Review
Jiaqi Zhang(Third Author), Anonymous

DG-SCL: Diffusion-Guided Semantic Contrastive Learning for Imbalanced Malicious
Traffic Detectionl
Information Sciences Under Review
Bingbing Gu*, Saihua Cai*†, Jing Wang, Zhuole Li, Xiheng Jia, Jiaqi Zhang

Breaking Confirmation Bias: Single-Round Active Manifold Calibration for Source-Free Domain Adaptation in Segmentation
European Conference on Computer Vision (ECCV 2026) Under Review
Jiaqi Zhang(First Author), Anonymous
Paper | Supplementary Material

Agent-SAM-I2V: Self-Correcting Promptable Video Segmentation via Agentic Drift Detection and Multi-Prompt Fusion
International Conference On Intelligent Computing (ICIC 2026) Under Review
Jiaqi Zhang(Second Author), Anonymous

Intrinsic Feature Consistency Learning Network for Generalizable Medical Image Segmentation
International Conference On Intelligent Computing (ICIC 2026) Under Review
Jiaqi Zhang(First Author), Anonymous

PathoMamba: Piecewise-Diffeomorphic Registration via Stiffness-Modulated State Space Dynamics
Medical Image Computing and Computer Assisted Intervention (MICCAI 2026) Under Review
Jiaqi Zhang, Anonymous

Information-Guided Rebalance for Multimodal Classification
ICME 2026: IEEE International Conference on Multimedia & Expo Under Review
Lingling Yan, Jun Chen, Chongwen Lyu, Qiaoying Teng, Jiaqi Zhang, Yan Zhu, Yi Liu, Kai Han†(Corresponding Author), Zhe Liu†(Corresponding Author)
Code

AH-Trans-Diff: Physics-Consistent Heteroscedastic Latent Diffusion for Uncertainty-Aware MR Restoration and Tumor Segmentation
ICME 2026: IEEE International Conference on Multimedia & Expo Under Review
Anonymous ICME submission

Parameterized Image Restoration with Diffusion and Gradient Priors
Knowledge-Based Systems (2026)
Yang Yang†(Corresponding Author), Xi Zhang, Jiaqi Zhang, Lanling Zeng

Rethinking Imbalance in Radiology Report Generation: A Curriculum Learning Perspective
IEEE/CVF Conference on Computer Vision and Pattern Recognition (CVPR 2026 Finding)
Chongwen Lyu, Kai Han, Jiaqi Zhang, Qiaoying Teng, Jun Chen, Zhe Liu†
Paper

Diffusive Image Restoration with Time Leap and Deviation Prediction Guidance
Signal Processing Under Review
Yang Yang, Yi Wang, Jiaqi Zhang, Lanling Zeng†(Corresponding Author)

Zero-shot Single Image Super-resolution via Plug-and-play Diffusive Sampling
Journal of Electronic Imaging Under Review
Xiaoya Song, Jiaqi Zhang, Lanling Zeng, Yang Yang†(Corresponding Author)

Laplacian Regularization for Edge-preserving Image Smoothing
Signal, Image and Video Processing Under Review
Yang Yang†(Corresponding Author), Qi Wu, Jiaqi Zhang, Lanling Zeng

FC-Net: Frequency–spatial Cooperation Network for Robust Medical Image Segmentation
Biomedical Signal Processing and Control (BSPC) Under Review
Jialiang Qiu, Kai Han, Jun Chen, Jiaqi Zhang, Yan Zhu, Chongwen Lyu, Min Xu†(Corresponding Author), Zhe Liu†(Corresponding Author)

Image Restoration via Optimizing Fidelity with Diffusion and Gradient Regularization
Engineering Applications of Artificial Intelligence (EAAI) Under Review
Jiaqi Zhang, Guo Yang, Zheng Pang, Yao Zhu, Bingbing Gu, Yang Yang†(Corresponding Author)
Code

Zero-Shot Medical Image Super-Resolution Using Denoising Diffusion Models with Gradient-Frequency Priors
Biomedical Signal Processing and Control (BSPC) Under Review
Jiaqi Zhang, Guo Yang, Rongrong Gao, Yang Yang†
Code
🔨 Projects
Team Leader | Dec 2024 – May 2025
Achievements: First Prize in the National Finals of the China Robotics and Artificial Intelligence Competition; Third Prize in the China College Students Service Outsourcing Innovation and Entrepreneurship Competition; Third Prize in the Global Campus Artificial Intelligence Algorithm Elite Competition; One software copyright registered.
Description: End-to-end intelligent screening workflow for fundus images, including data curation, classification, and result visualization.
📜 Software Copyrights
🥇 Honors
国家级一等奖
国家级一等奖
国家级二等奖
国家级二等奖
国家级一等奖
国家级一等奖
国家级一等奖
国家级一等奖
国家级二等奖
国家级三等奖
国家级三等奖
国家级二等奖
国家级三等奖
国家级三等奖
国家级三等奖
国家级三等奖
国家级优秀奖
国家级二等奖
国家级三等奖
国家级三等奖
国家级优秀奖
省级一等奖
省级一等奖
省级三等奖
省级一等奖
省级一等奖
省级优秀奖
省级一等奖
省级二等奖
省级一等奖
省级二等奖
省级三等奖
省级一等奖
省级二等奖
省级二等奖
省级二等奖
省级二等奖
省级三等奖
省级三等奖
省级一等奖
省级一等奖
省级一等奖
省级一等奖
省级一等奖
省级一等奖
省级二等奖
省级优秀奖
省级三等奖
省级一等奖
团体成功参赛奖
个人成功参赛奖